ITを学ぶなら
「テックプロジン」
About
Study
Developer
Infra Engineer
Contact
ホーム
Tips
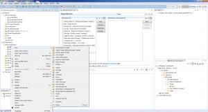
JPA-Entity作成
Tips
2016.06.10
JPA-Entity作成
nakaji
一覧へ戻る
Recent News
2023.04.28
セキュリティソリューション事業部からのお…
2023.04.28
セキュリティエンジニアが気になったニュー…
2023.04.21
セキュリティエンジニアが気になったニュー…
2023.04.12
セキュリティエンジニアが気になったニュー…
2023.04.07
セキュリティエンジニアが気になったニュー…
Recent Tips
2021.08.31
SQLの概要
2020.06.25
【Java Silver】モジュールシス…
2020.06.20
【Java】Integer.parseI…
2020.06.15
【Java Silver】モジュールシス…
2020.06.04
世界を支える数学~公開鍵暗号方式~
Tag Search
基本(503)
練習問題(456)
プログラミング(449)
サンプル(332)
JAVA(301)
初心者(288)
PHP(237)
Linux(214)
Android(194)
アプリ(162)
環境構築(159)
JAVA練習問題(143)
サーバ(135)
Unity(134)
CCNA(132)
インストール(111)
iPhone(102)
C言語(100)
Xcode(93)
TIPS(91)
VBA(83)
PHP練習問題(80)
Excel(79)
Swift(77)
コラム(75)
コマンド(72)
ICND1(72)
SQL練習問題(72)
無料(67)
ICND2(63)
セキュリティ(58)
Apache(57)
ネットワーク(56)
JAVA8(51)
JavaScript(50)
CCNP(50)
java8練習問題(48)
ツール(47)
難易度:★なし(47)